微立顶科技

新闻资讯

创新 服务 价值

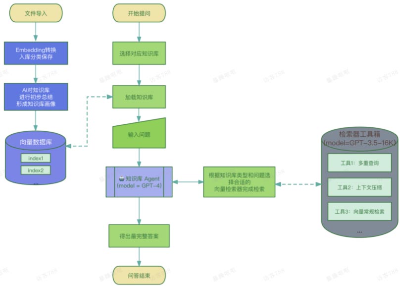
  LLM知识库的AI Agent思路

发布日期:2023/8/27 15:33:31      浏览量:

LLM知识库的AI Agent思路参考



1. 在知识库原始文件导入初期,不再进行Merge,每个知识库独立分开减少错误匹配和污染。并且在完成Embedding转换后,由LLM模型对知识库进行画像总结用于AI Agent的使用。
2. 用户针对知识库的提问,由GPT-4的AI Agent接管,由智能体先行分析问题后选择合适的检索器。
3. 被选中的检索器使用GPT-3.5-16K模型完成检索及问答,再由智能体根据知识库画像判断是否答案完整,如果不完整则继续选择检索器工具直到认为可以完成为止




  业务实施流程

需求调研 →

团队组建和动员 →

数据初始化 →

调试完善 →

解决方案和选型 →

硬件网络部署 →

系统部署试运行 →

系统正式上线 →

合作协议

系统开发/整合

制作文档和员工培训

售后服务

马上咨询: 如果您有业务方面的问题或者需求,欢迎您咨询!我们带来的不仅仅是技术,还有行业经验积累。
QQ: 39764417/308460098     Phone: 13 9800 1 9844 / 135 6887 9550     联系人:石先生/雷先生